|
SATO GT412e
1、SATO GT412e條碼打印機各部位介紹
1.1 頂部外殼蓋/左側外殼蓋/前端外殼蓋/后端外殼蓋/操作面板/電源開關/打印頭/打印輥軸/碳帶供應軸/碳帶回卷軸/內存卡/介質支撐架/介質導向器/側蓋
1.2 LCD顯示屏/LED指示燈/操作按鍵/維修面板

GT412e控制面板描述表:
| 部位 |
描述 |
| LCD顯示屏 |
通過圖標和文字來了解通訊和操作條件 |
| POWER指示燈 |
當電源打開時該指示燈亮 |
| ONLINE指示燈 |
當通訊有效時該指示燈亮(聯機狀態) |
| STATUS指示燈 |
當打印機發生錯誤時閃動,或當打印機發送/接收數據時閃動。 |
| LABEL指示燈 |
當標簽錯誤發生時該指示燈閃爍 |
| RIBBON指示燈 |
當碳帶錯誤發生時該指示燈閃爍 |
| FEED按鍵 |
當按一次FEED鍵,打印機走一張紙,用來對齊標簽位置。 |
| LINE按鍵 |
聯機與非聯機之間進行切換 |
| FUNCTION鍵 |
允許通過各種菜單和模式的運動 |
| 上下左右鍵 |
移動輸入光標 |
| ENTER鍵 |
選擇一個選項 |
| CANCEL鍵 |
取消一個作業任務,或允許返回前一個屏幕菜單 |
| VOLUME電位器 |
蜂鳴器音量調節 |
| PITCH電位器 |
打印位置調節 |
| OFFSET電位器 |
調節CUT/PEEL/TEAR-OFF的停止位置 |
| DARKNESS電位器 |
調節打印濃度 |
| 電源開關 |
開關打印機 |
2、SATO GT412e條碼打印機安裝說明
2.1 標簽和碳帶安裝示意圖

2.2 打印機操作模式選擇
每次打印前首選需要確認打印機的操作模式
①從標簽的識別來確認,主要有連續紙模式、間隔定位模式、黑標定位模式。
◆連續紙模式
◆間隔定位模式
◆黑標定位模式
②從標簽的打印方式來確認,主要有熱轉印模式、熱敏模式
◆熱轉印模式
◆熱敏模式
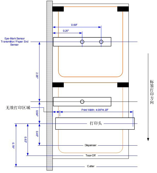
③ 根據標簽的定位方式來確認標簽傳感器的位置,在制作標簽時需要參考其定位最小尺寸,GT412e標簽傳感器的識別位置如圖所示

2.3 打印機接口選擇
●RS232C高速串口(標配)
●IEEE1284并行接口(標配)
●USB(標配)
●LAN以太網接口
●802.11G無線網絡接口
3、SATO GT412e條碼打印機配置
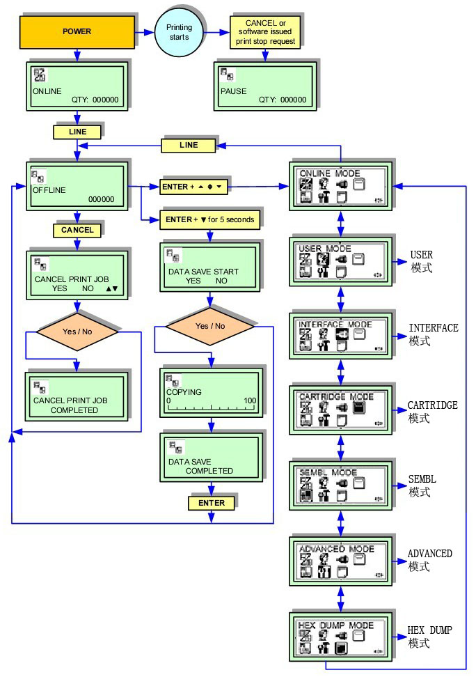
3.1 打印機配置方式
3.1.1 NORMAL MODE

3.1.2 USER MODE

3.1.3 ADVANCED MODE

3.1.4 CARTRIDGE MODE

3.1.5 TEST PRINT MODE

3.1.6 DEFAULT SETTINGS MODE

3.1.7 PRINT CANCEL MODE

3.1.8 PRINT DARKNESS DEFAULT MODE
更換不同分辨率打印頭時調整

3.1.9 SERVICE MODE
傳感器閾值設置,語言選項

3.1.10 FACTORY MODE
重置各種計數器

3.2 模式菜單描述
3.2.1 USER MODE菜單描述
聯機狀態
非聯機狀態
允許進入USER MODE模式
顯示操作面板上電位器的值
調節打印速度
調節打印濃度
設置打印內容偏移,一旦位置已經確認,還可以通過PITCH電位器進行微調,正值(+)設置移動打印邊緣遠離打印頭的位置,負值(-)設置移動打印邊緣移向打印頭的位置
V為垂直,正值(+)設置打印開始位置向打印頭的位置移動,負值(-)設置打印開始位置遠離打印頭的位置;H為水平,正值(+)設置打印開始位置向參考位置的左側移動,負值(-)設置打印開始位置向參考位置的右側移動,
通過Kanji Font打印時,調整數字0的形狀
調節打印機Kanji文件配置,JIS:日本碼,SJIS:微軟碼,如果使用微軟操作系統時選擇SJIS。
選擇Kanji字體的風格,Mincho和Gothic
FIXED:固定間距,不論字符多大;PROPORTIONAL:間距為一個大小的字符
3.2.2 ADVANCE MODE菜單描述
允許進入高級模式
打印圖像濃度選項
打印類型是否自動設置,如果選擇是打印機會自動檢測諸如剝離器、切刀等選配配件
選擇各種打印類型
打印結束后,回退動作的選擇
內置回卷器是否激活
TRANSFER:熱轉印,DIRECT:熱敏
ENABLE:激活PITCH傳感器,DISABLE:關閉PITCH傳感器;在打印連續介質時需要關閉PITCH傳感器
I-MARK1:黑標檢測1;GAP:間隔;I-MARK2:黑標檢測2
檢測打印頭元件是否損壞
檢測打印頭元件的條件;NORMAL:無條件的檢測打印頭;BARCODE:僅當打印條形碼時才檢測打印頭
外部信號是否使用
外部信號的類型
外部信號是否能夠控制重復打印
開機時自動為聯機狀態
設置開機時是否自動走一張標簽
該設置允許一個錯誤發生后,打印機自動走一張標簽,然后打印機變為ONLINE狀態
控制碼選擇
3.2.3 TEST PRINT MODE菜單描述
選擇測試內容,CONFIGURATION:打印機配置設置;Barcode:打印機內部條形碼;HEAD CHECK:檢測打印頭元件;MEMORY:內存中內容;FONT:打印機內部字體內容;FACTORY:工廠測試標簽
選擇打印測試頁得尺寸大小,按照1cm進行變化
當打印工廠測試標簽時,選擇LARGE和SMALL兩種尺寸。LARGE=10cm,SMALL=4cm
按ENTER鍵進行打印
3.2.4 DEFAULT SETTINGS MODE菜單描述
選擇初始化的數據;PRINTER SETTING:打印機設置;ALT.PROTOCOL:控制碼設置
初始化PRINTER SETTING
初始化ALT.PROTOCOL
初始化完成
3.2.5 PRINT CANCEL MODE菜單描述
是否取消打印任務
取消任務完成
3.2.6 PRINT DENSITY DEFAULT MODE菜單描述
更換不同分辨率時進行選擇
當SERVICE中設置密碼使能時,輸入密碼
更改完畢
3.2.7 SERVICE MODE菜單描述
允許調節黑標傳感器的靈敏度,電平偏移
允許調節黑標傳感器薄片電平
允許調節間隔傳感器的穿透性,電平偏移
允許調節間隔傳感器薄片電平
標簽接近用完是否提示
是否調節碳帶回卷速度
定義FUNCTION鍵功能
回退距離設置,當使用熱轉印打印時回退距離必須小于30mm
輸出模式選擇,MODE1:輸出打印剩余標簽數量;MODE2:輸出打印機聯機或非連接狀態。
選擇打印機設置是命令優先,還是打印機內部設置優先
是否設置密碼
是否與前面使用的打印機兼容
是否允許復制FIRMWARE數據
在NORMAL模式下是否顯示樹形圖表模式
是否允許保存打印日志到memory cartridge
FIRMWARE數據被復制到哪里
CARTRIDGE-ROM復制開始
ROM-CARTRIDGE復制開始
復制進度條
是否清除打印日志
是否實時發送打印日志到狀態端口
程序復制完成
3.2.8 FACTORY MODE菜單描述
選擇不同計數器清零
顯示打印機內部走紙計數
顯示打印頭計數
顯示切刀計數
顯示剝離器計數
顯示打印機序列號
顯示打印機PCB版本
顯示打印機接口卡版本
啟動測試打印
選擇測試打印大小
確認開始測試打印
4、SATO GT412e條碼打印機故障排除
4.1 常見LCD錯誤信號故障
| 錯誤號 |
LCD顯示 |
描述 |
| 01 |
 |
機器錯誤 |
原因:電路板故障
解決:聯系敏用數碼維修
報警聲:一個長的報警
外部信號:Machine error. |
| 02 |
 |
Flash ROM錯誤 |
原因:①Flash ROM無法被訪問;②非法的FIRMWARE操作
解決:聯系敏用數碼維修
報警聲:一個長的報警
外部信號:Machine error. |
| 03 |
 |
奇偶校驗錯誤 |
原因:①RS232C通訊設置了無效的奇偶校驗;②數據線連接錯誤
解決:確保連接線和設置正確
報警聲:三聲短鳴
外部信號:Machine error. |
| 04 |
 |
溢出錯誤 |
原因:①RS232C通訊設置超過了合法值;②數據線連接錯誤
解決:確保連接線和設置正確
報警聲:三聲短鳴
外部信號:Machine error. |
| 05 |
 |
幀錯誤 |
原因:①RS232C設置了不正確的數據大小;②數據線連接故障
解決:確保連接線和設置正確
報警聲:三聲短鳴
外部信號:Machine error. |
| 06 |
 |
緩沖區溢出錯誤 |
原因:①接收數據的大小超過接收緩沖區大。虎诎l送/接收通訊控制不匹配
解決:建立正確的通訊控制設置
報警聲:三聲短鳴
外部信號:Machine error. |
| 07 |
 |
打印頭打開錯誤 |
原因:①打印頭沒有正確鎖死;②打印頭開合開關故障
解決:正確關閉打印頭,或者重新更換開合開關
報警聲:三聲短鳴
外部信號:Machine error. |
| 08 |
 |
PAPER END錯誤 |
原因:①介質供應已經用完;②介質設置不正確
解決:正確設置介質
報警聲:三聲短鳴
外部信號:Paper end. |
| 09 |
 |
RIBBON END錯誤 |
原因:①碳帶供應已經用完;②碳帶已被破壞
解決:①正確安裝碳帶;②清潔碳帶路徑
報警聲:三聲短鳴
外部信號:Ribbon end. |
| 10 |
 |
傳感器錯誤 |
原因:①paper sensor調節不正確;②介質傳感器選擇不正確;③走紙不穩定
解決:①調節paper sensor的靈敏度;②選擇正確的傳感器類型;③清潔介質路徑
報警聲:三聲短鳴
外部信號:Machine error. |
| 11 |
 |
打印頭錯誤 |
原因:打印頭有故障
解決:清潔或者更換打印頭
報警聲:一聲長鳴
外部信號:Machine error. |
| 12 |
 |
MEMORY寫錯誤 |
原因:①Memory卡沒有插入;②Memory空間用盡;③讀寫操作失。虎躆emory沒有正確格式化
解決:①確保Memory卡正確安裝;②確保足夠的Memory空間被利用;③重新更換Memory卡;④重新格式化Memory卡
報警聲:一聲長鳴
外部信號:Machine error. |
| 13 |
 |
MEMORY已用盡 |
原因:MEMORY空間已用盡
解決:刪除不需要的數據來釋放MEMORY空間
報警聲:一聲長鳴
外部信號:Machine error. |
| 14 |
 |
下載數據錯誤 |
原因:①接收到無效的下載;②沒有下載空間了
解決:①確保下載數據正確;②確保下載數據大小正確
報警聲:一聲長鳴
外部信號:Machine error. |
| 15 |
 |
切刀錯誤 |
原因:切刀單元被卡住或堵塞
解決:①刀片不能正確歸位,清潔切刀單元,清除卡紙;②按FEED鍵恢復正確的刀片位置
報警聲:三聲短鳴
外部信號:Machine error. |
| 16 |
 |
切刀打開錯誤 |
原因:①切刀的上刀架被打開;②傳感器故障
解決:關閉切刀的上刀架
報警聲:三聲短鳴
外部信號:Machine error. |
| 17 |
 |
BCC檢測錯誤 |
原因:發送數據的BCC是不同的
解決:確保數據通訊設置正確
報警聲:三聲短鳴
外部信號:Machine error. |
| 18 |
 |
IMEM序號錯誤 |
原因:當前得序列號與過去的打印數據不匹配
解決:確保數據通訊設置正確
報警聲:三聲短鳴
外部信號:Machine error. |
| 19 |
 |
回卷介質已滿 |
原因:①標簽回卷軸需要被清空;②傳感器故障
解決:移除回卷標簽
報警聲:三聲短鳴
外部信號:Machine error. |
| 20 |
 |
打印頭分辨率錯誤 |
原因:①打印頭沒有正確安裝;②不支持的打印頭被安裝
解決:確保安裝正確的打印頭,并正確安裝它
報警聲:三聲短鳴
外部信號:No output. |
| 21 |
 |
KANJI ROM錯誤 |
原因:無效的KANJI數據被讀出
解決:確保KANJI ROM被正確安裝
報警聲:三聲短鳴
外部信號:Machine error. |
4.2 故障列表
4.2.1 打印圖像無效故障
| 可能原因 |
解決方法 |
| 打印頭比較臟 |
清潔打印頭 |
| 打印頭損壞 |
更換新打印頭 |
| 電器元件損壞 |
更換電路板 |
| 打印輥軸損壞或磨損 |
更換打印輥軸 |
| 差的標簽質量 |
更換質量比較好的標簽材料 |
| 碳帶和標簽不匹配 |
更換材料 |
4.2.2 碳帶起皺
| 可能原因 |
解決方法 |
| 打印頭校準比較差 |
對打印頭平衡進行校準 |
| 打印溫度設置太高 |
調節打印頭打印溫度 |
| 碳帶張力比較差 |
調節合適的碳帶張力 |
| 打印輥軸磨損 |
更換打印輥軸 |
| 打印頭或者輥軸上面有異物 |
清潔異物 |
| 標簽紙上有異物 |
使用高質量的標簽紙 |
| 打印頭損壞 |
更換打印頭 |
4.2.3 打印圖像比較淡
| 可能原因 |
解決方法 |
| 低的打印濃度 |
調高打印溫度 |
| 打印頭壓力比較低 |
調節打印頭壓力或平衡 |
| 打印頭上有異物 |
清潔打印頭和輥軸 |
| 不當的打印頭校準 |
對齊打印頭 |
| 打印速度太高 |
降低打印速度 |
4.2.4 打印濃度不均勻
| 可能原因 |
解決方法 |
| 打印頭不平衡 |
調節打印頭平衡 |
| 打印輥軸磨損 |
更換打印輥軸 |
| 打印頭比較臟 |
清潔打印頭 |
4.2.5 標簽走歪
| 可能原因 |
解決方法 |
| 安裝標簽不正確 |
確認標簽正確安裝 |
| 沒有正確調整標簽卡位 |
正確調整卡位 |
| 打印頭不平衡 |
調整打印頭平衡 |
| 輥軸磨損 |
更換輥軸 |
4.2.6 標簽不移動
| 可能原因 |
解決方法 |
| 同步皮帶松動或破損 |
調整或更換同步皮帶 |
| 不正確的標簽傳感器模式選擇 |
檢查打印機配置,調節傳感器模式 |
| 沒有電壓輸出 |
更換保險 |
| 驅動電機不動作 |
確認接線是否正常,必要時更換驅動電機 |
4.2.7 LCD能夠點亮,但無字無顯示
| 可能原因 |
解決方法 |
| 電源供應確認 |
確認線纜連接正確,檢查是否需要更換電源供應 |
| 顯示電位器設置不正確 |
調整顯示電位器的值 |
4.2.8 無法打印圖像
| 可能原因 |
解決方法 |
| 打印頭沒有連接好 |
確認打印頭插線接頭接好 |
| 沒有電壓輸出 |
更換保險絲 |
| 打印頭有缺陷 |
更換打印頭,并重置計數器 |
| 電器元件損壞 |
更換電路板 |
| 打印接口問題 |
更換數據線或接口卡 |
| 數據輸入錯誤 |
確保正確的數據流 |
4.2.10 標簽位置不正確
| 可能原因 |
解決方法 |
| 不正確的標簽傳感器選擇 |
確認正確的打印機配置 |
| 標簽傳感器調整不當 |
調整傳感器靈敏度 |
| 數據輸入錯誤 |
確保正確的數據流 |
| OFFSET偏移設置不正確 |
調整OFFSET值 |
4.2.11 打印圖像有涂痕
| 可能原因 |
解決方法 |
| 打印介質質量差 |
更換打印質量好的介質 |
| 打印頭和輥軸上有異物 |
清潔打印頭和輥軸 |
| 標簽上有異物 |
使用高質量的標簽 |
| 打印頭溫度太高 |
調節打印濃度設置 |
| 打印速度過高 |
調節打印速度 |
5、SATO GT412e條碼打印機維護
5.1 更換打印頭

①關掉打印機,并拔出電源線
②打開頂部外殼蓋
③向右按打印頭釋放桿
④小心地從打印機構上降低撤下打印頭
⑤斷開打印頭上的兩個連接線
⑥把兩個連接線連接到新打印頭上
⑦把新打印頭插入到打印機構中,并且抬起到位置

注意:首先抬起打印頭支架的左側末端進入軸內,然后,抬起打印頭支架的右側末端直到它卡入到位置。
⑧重置打印頭計數器
⑨打開打印機電源,并測試打印
5.2 更換打印輥軸

①關掉打印機,并拔出電源線
②移除側蓋、前端外殼蓋
③移除固定打印輥軸的一個螺絲
④把臟的輥軸從打印機里移出,插入新輥軸
⑤使用螺絲把打印輥軸固定到打印機框架上
⑥打開打印機測試轉動,并重新安裝外殼蓋
5.3 打印頭對齊

打印頭的位置直接關系著打印品質,打印頭必須與打印輥軸平行,通過上下旋轉對齊刻度盤,打印頭分別向前或向后移動。
為了調節打印頭對齊,打開打印頭,旋轉對齊刻度盤,然后關上打印頭打印測試頁,重復調整,直到有一個滿意的打印效果。
5.4 調節打印頭壓力

壓力調整有兩個位置,Normal和High,為了調節壓力控制桿,首先應該將平衡刻度盤設置為"A"位置,當壓力正確設置后,再把平衡刻度盤恢復到前面的位置。
普通標簽紙,控制桿位于Normal位置,厚度為0.08mm到0.2mm
厚標簽或吊牌,控制桿位于High位置,厚度為0.2mm到0.268mm
5.5 打印頭平衡調節

打印頭的平衡主要是調整打印頭與打印輥軸之間的壓力(一側到另一側),當打印圖像一邊黑一邊淡時就需要調節打印頭平衡。調節打印頭平衡前首先應該調節一下打印頭壓力。
下面列出了一般標簽寬度與平衡刻度盤之間的關系:
標簽寬度25mm,刻度盤設置為1
標簽寬度43mm,刻度盤設置為2
標簽寬度60mm,刻度盤設置為3
標簽寬度80mm,刻度盤設置為4
標簽寬度95mm,刻度盤設置為5
5.6 碳帶導向片對齊

當在打印時打印介質與碳帶不是非常順暢的接觸時,打印空隙會發生碳帶褶皺點。通常是由于碳帶軸、打印頭、碳帶滾筒、碳帶導向片引起的不完全平行造成的。
調節碳帶導向片是為了彌補其他三個軸的偏差,調節碳帶導向片首先解鎖打印頭,調節后鎖定打印頭,再次打印,檢查調節效果。
通過左右兩端的設定螺絲來調節碳帶導向片的位置。
5.7 調節標簽傳感器位置

通過調整手柄左右滑動標簽傳感器,在使用不同介質時首先應該調整標簽傳感器的位置,傳感器位置有兩個,靠近里邊的是黑標傳感器,靠近外邊的是間隔傳感器。
標簽
條碼標簽
碳帶
|